Build Cloud Agnostic Serverless Apps
Project Scope
To optimize Lolo Co., a visual iFaaS platform for serverless NodeJS development. The objective was to simplify complex backend workflows to support the scalability needs of growing engineering teams.
Role
I directed the UX strategy across rapid monthly sprint cycles. Working alongside a design colleague, I bridged the gap between technical functionality and user needs, fully redesigning the dashboard to prioritize usability and streamline team collaboration.
Outcome
Delivered a scalable, developer-centric interface that reduced technical friction. The new design improved daily usability metrics and enabled seamless cooperation for larger development squads.



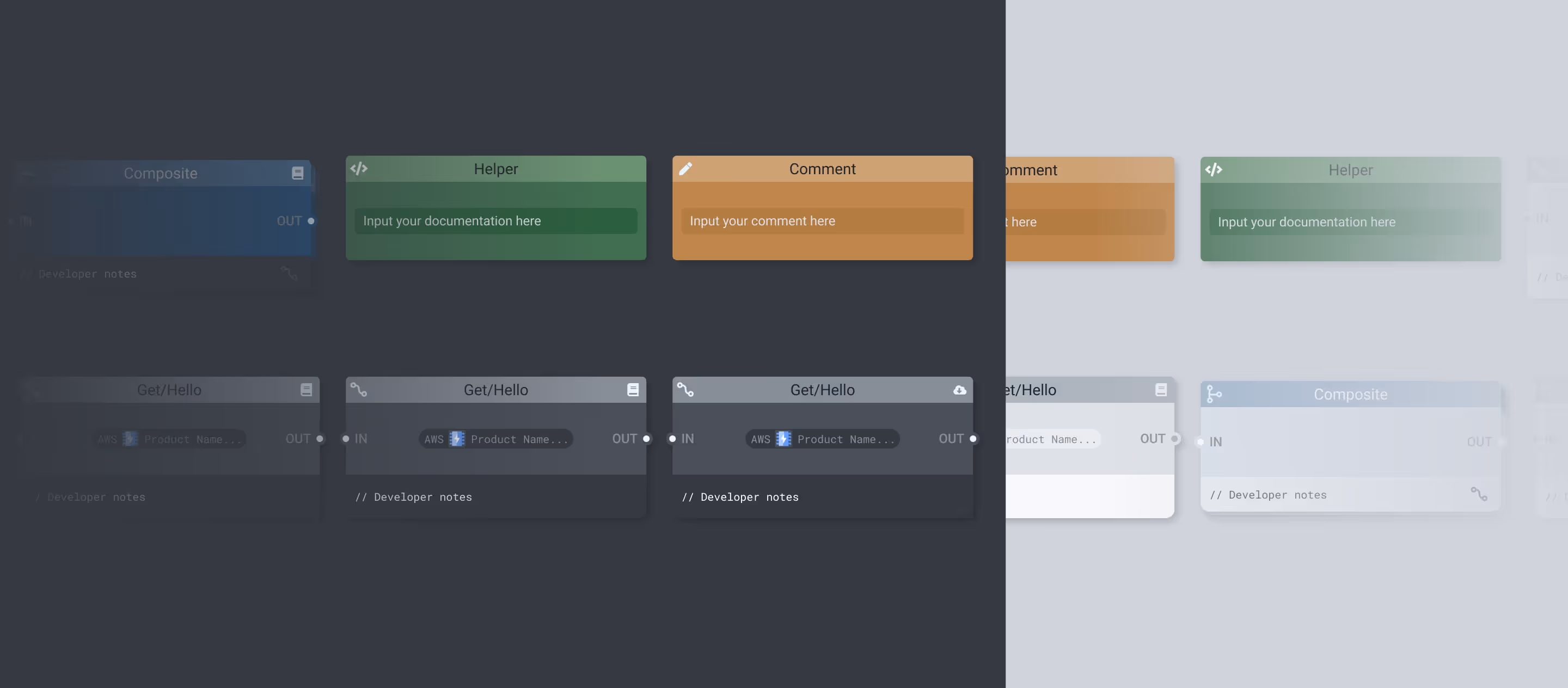
We designed a dedicated canvas environment to bridge the gap between node manipulation and coding. Drawing structural inspiration from Figma, we implemented a robust asset tree and project management dashboard. The interface was also fully systematized to support both dark and light modes.







